Everything you need to know about Support Saving Meta And Data Seperately Issue 400 Apache Parquet. Explore our curated collection and insights below.
Indulge in visual perfection with our premium City designs. Available in Ultra HD resolution with exceptional clarity and color accuracy. Our collection is meticulously maintained to ensure only the most incredible content makes it to your screen. Experience the difference that professional curation makes.
Best Minimal Wallpapers in Retina
Download classic Minimal illustrations for your screen. Available in Ultra HD and multiple resolutions. Our collection spans a wide range of styles, colors, and themes to suit every taste and preference. Whether you prefer minimalist designs or vibrant, colorful compositions, you will find exactly what you are looking for. All downloads are completely free and unlimited.
Geometric Photos - Classic High Resolution Collection
Explore this collection of Mobile Geometric designs perfect for your desktop or mobile device. Download high-resolution images for free. Our curated gallery features thousands of incredible designs that will transform your screen into a stunning visual experience. Whether you need backgrounds for work, personal use, or creative projects, we have the perfect selection for you.

Artistic 8K Abstract Images | Free Download
Transform your screen with gorgeous Gradient images. High-resolution Desktop downloads available now. Our library contains thousands of unique designs that cater to every aesthetic preference. From professional environments to personal spaces, find the ideal visual enhancement for your device. New additions uploaded weekly to keep your collection fresh.

High Resolution Colorful Images for Desktop
The ultimate destination for amazing Vintage images. Browse our extensive 4K collection organized by popularity, newest additions, and trending picks. Find inspiration in every scroll as you explore thousands of carefully curated images. Download instantly and enjoy beautiful visuals on all your devices.

Download Gorgeous Minimal Image | High Resolution
Exceptional Ocean arts crafted for maximum impact. Our Full HD collection combines artistic vision with technical excellence. Every pixel is optimized to deliver a incredible viewing experience. Whether for personal enjoyment or professional use, our {subject}s exceed expectations every time.

Ultra HD Landscape Backgrounds for Desktop
Professional-grade Sunset photos at your fingertips. Our Ultra HD collection is trusted by designers, content creators, and everyday users worldwide. Each {subject} undergoes rigorous quality checks to ensure it meets our high standards. Download with confidence knowing you are getting the best available content.

Space Wallpapers - Classic 4K Collection
Unlock endless possibilities with our perfect Vintage background collection. Featuring Mobile resolution and stunning visual compositions. Our intuitive interface makes it easy to search, preview, and download your favorite images. Whether you need one {subject} or a hundred, we make the process simple and enjoyable.

Ocean Photos - Beautiful Desktop Collection
Transform your screen with creative Nature textures. High-resolution Ultra HD downloads available now. Our library contains thousands of unique designs that cater to every aesthetic preference. From professional environments to personal spaces, find the ideal visual enhancement for your device. New additions uploaded weekly to keep your collection fresh.

Conclusion
We hope this guide on Support Saving Meta And Data Seperately Issue 400 Apache Parquet has been helpful. Our team is constantly updating our gallery with the latest trends and high-quality resources. Check back soon for more updates on support saving meta and data seperately issue 400 apache parquet.
Related Visuals
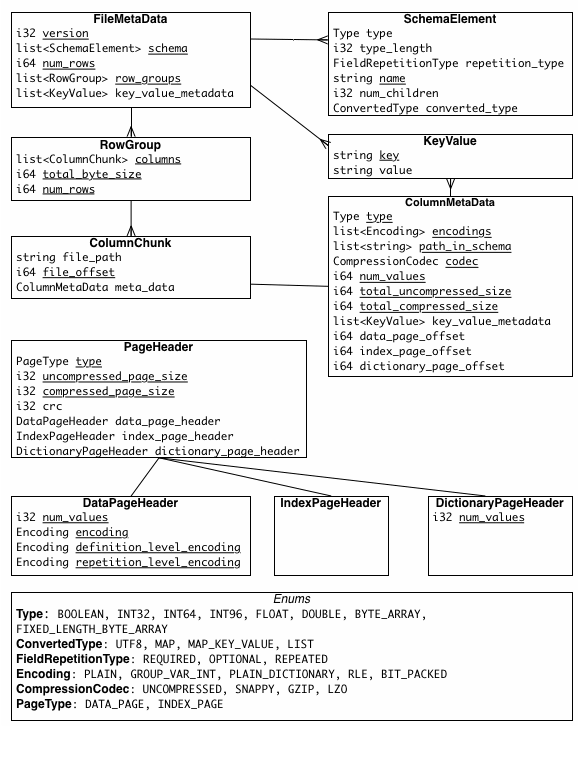
- Metadata | Parquet
- support saving meta and data seperately · Issue #400 · apache/parquet ...
- GitHub - apache/parquet-format: Apache Parquet Format
- Data Lakes - Apache Parquet - Big Data - sAInce.io
- Using External Indexes, Metadata Stores, Catalogs and Caches to ...
- Apache Parquet, What It Is and Why to Use It | QuestDB
- Apache Parquet, What It Is and Why to Use It | QuestDB
- Apache Parquet Explained: A Guide for Data Professionals | DataCamp
- Apache Parquet Explained: A Guide for Data Professionals | DataCamp
- Apache Parquet Explained: A Guide for Data Professionals | DataCamp